Skip to main content
To debug the logs, first you need to understand the different states a message can be in. Only the last 10.000 logs are kept and older logs are removed automatically.

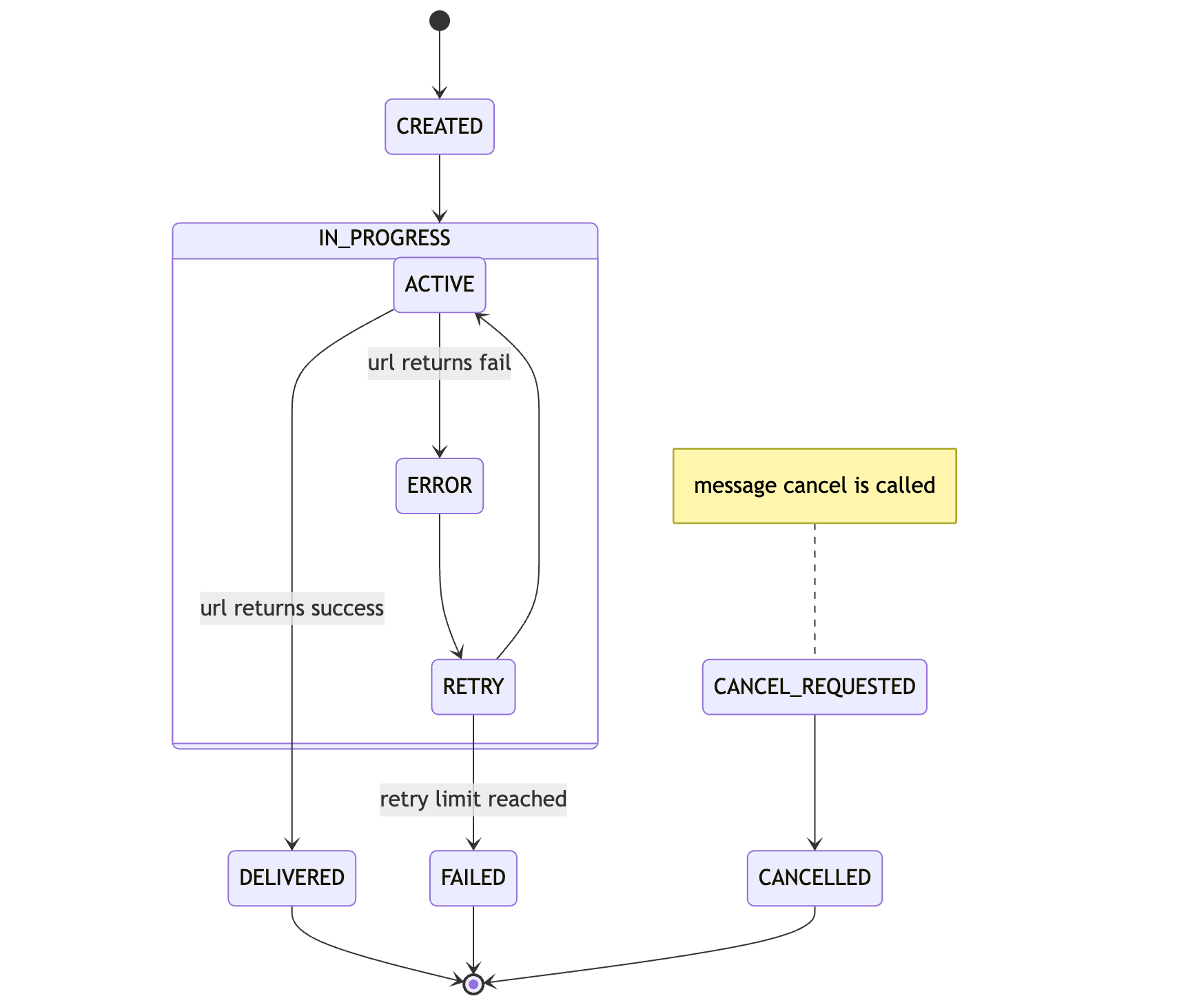
Lifecycle of a Message

To understand the lifecycle of each message, we’ll look at the following chart:
Either you or a previously setup schedule will create a message. When a message is ready for execution, it will be become ACTIVE and a delivery to your API is attempted. If you API responds with a status code between 200 - 299, the task is considered successful and will be marked as DELIVERED. Otherwise the message is being retried if there are any retries left and moves to RETRY. If all retries are exhausted, the task has FAILED and the message will be moved to the DLQ. During all this a message can be cancelled via DELETE /v2/messages/:messageId. When the request is received, CANCEL_REQUESTED will be logged first. If retries are not exhausted yet, in the next deliver time, the message will be marked as CANCELLED and will be completely removed from the system.

Console

Head over to the Upstash Console and go to the Logs tab, where you can see the latest status of your messages.